退出

微信扫码登陆

1、注册并通过开发者认证
1.1、注册开发者
1.打开微信开放平台https://open.weixin.qq.com/,点击右上角的“注册”按钮。
2.点击注册后弹出注册页面,根据备注提示信息进行注册账号。
1.2、邮箱激活
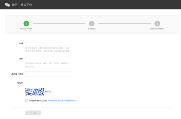
1.填写基本信息完成后,点击下一步激活邮箱。
2.邮箱收到验证信息后,打开链接激活账号。
3.点击激活链接后,需完善开发者资料。
1.3、完善开发者资料
1.根据提示填写开发者信息并进行验证。
2.验证完成后,成为微信开放平台开发,就可以添加网站应用。
2、创建网站应用
通过填写网站名称、简介和图标、以及官网地址等信息,开发者可以创建网站应用
2.1、创建网站应用开发
1.打开地址https://open.weixin.qq.com/
2.选择网站应用开发。
3.点击创建应用。
2.2、填写应用基本信息
1.打开应用创建后,根据提示及备注信息填写基本应用信息。
2.填写基本信息完成后,点击下一步,设置网站信息。
3.填写授权回调域,需填写用户站域名,例如users.0wanwan.com。
2.3、提交应用审核
填写完成网站信息后,提交审核,等待审核通过,获取APPID和APPSecret。
3、接入微信登录
3.1、查看审核状态
1.登录微信开放平台,点击管理中心—网站应用。
2.审核通过后,查看应用详情。
3.应用详情最上方获取到AppID和AppSecret,这两个值需要填到平台。